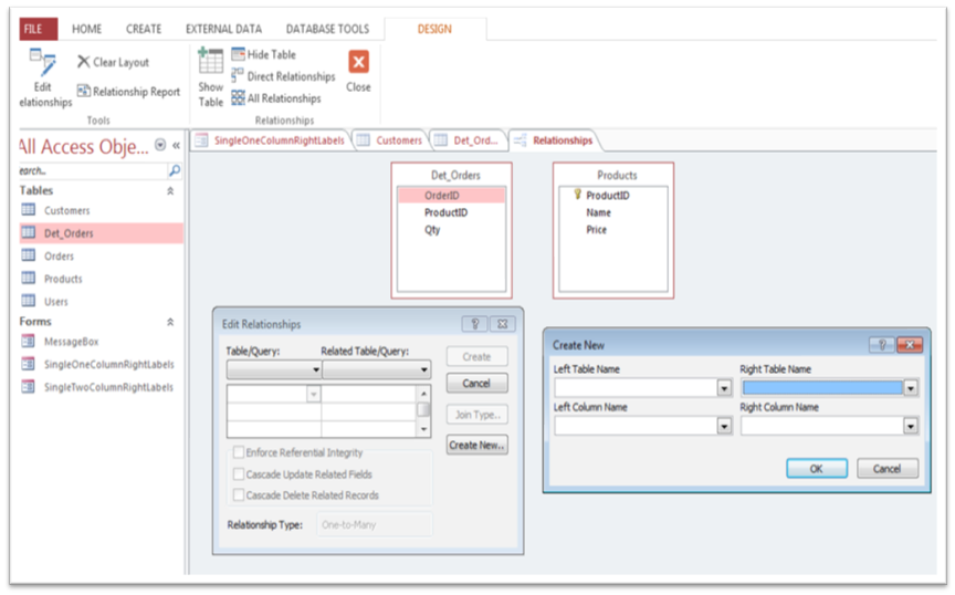
How to create a table relationship :
- On the Database Tools tab, click Relationships.
- If the tables you need aren’t displayed, click Show Table in the Relationships group (on the Relationship Tools Design tool tab), select the tables in the Show Table dialog box, and then click Add.
- Drag the linking field in the first table (the “one” table in a one-to-many relation-ship) to the second table (the “many” table). Access displays the Edit Relationships dialog box.
- In the dialog box, be sure the linking fields are selected in the Table/Query and Related Table/Query lists.
- In the Edit Relationships dialog box, select Enforce Referential Integrity if you want to enable this feature for this relationship. If you enable referential integrity, select one or both of the Cascade options.
- Click Create to establish the relationship and close the dialog box.
How to modify a relationship :
- On the Database Tools tab, click Relationships.
- In the Relationships window, right-click the relationship line between two tables, and then click Edit Relationship
- In the Edit Relationships dialog box, make changes to the relationship (for example, select Enforce Referential Integrity if that option is not yet selected), and then click OK.

No comments:
Post a Comment